汇川h5u的hc-凯发网址

  • 1
  • pages: 1/2     go
梦雨天涯
微信hui530527   &
级别: 网络英雄
精华主题: 0
发帖数量: 4916 个
工控威望: 8352 点
下载积分: 18343 分
在线时间: 3446(小时)
注册时间: 2016-10-31
最后登录: 2025-09-02
查看梦雨天涯的 主题 / 回贴
楼主  发表于: 2025-05-26 16:54
|
图片:
图片:
图片:
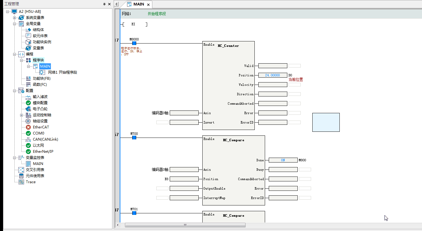
如图所示
1编码器没有达到数值也会继续输出,需要关闭m700后才能继续接通
2一个轴只能有一个比较,其他的比较会失效
微信hui530527      b站账号,非标自动化谭工
请不要随意加我,不会随便通过。
工控技术交流qq群942493953
sjm213
有小知识,无大学问。
级别: 论坛版主

精华主题: 7 篇
发帖数量: 5297 个
工控威望: 7523 点
下载积分: 161910 分
在线时间: 3243(小时)
注册时间: 2007-11-21
最后登录: 2025-09-01
查看sjm213的 主题 / 回贴
1楼  发表于: 2025-05-27 10:58
|
这个指令的done状态是达到position后一直保持到enable失效;它可以用来控制y端子输出设定时间长度的信号。
eledesigner
懂一点点
级别: 工控侠客
精华主题: 0
发帖数量: 2001 个
工控威望: 2264 点
下载积分: 3032 分
在线时间: 2407(小时)
注册时间: 2009-08-21
最后登录: 2025-09-02
查看eledesigner的 主题 / 回贴
2楼  发表于: 2025-05-27 13:02
|
这个hc_compare 实时性好一点吗,把当前值放到普通的d里边比较实时性差吗
梦雨天涯
微信hui530527   &
级别: 网络英雄
精华主题: 0
发帖数量: 4916 个
工控威望: 8352 点
下载积分: 18343 分
在线时间: 3446(小时)
注册时间: 2016-10-31
最后登录: 2025-09-02
查看梦雨天涯的 主题 / 回贴
3楼  发表于: 2025-05-27 13:36
|
引用
引用第2楼eledesigner于2025-05-27 13:02发表的  :
这个hc_compare 实时性好一点吗,把当前值放到普通的d里边比较实时性差吗

肯定是高速比较指令好啊,没有周期影响
微信hui530527      b站账号,非标自动化谭工
请不要随意加我,不会随便通过。
工控技术交流qq群942493953
eledesigner
懂一点点
级别: 工控侠客
精华主题: 0
发帖数量: 2001 个
工控威望: 2264 点
下载积分: 3032 分
在线时间: 2407(小时)
注册时间: 2009-08-21
最后登录: 2025-09-02
查看eledesigner的 主题 / 回贴
4楼  发表于: 2025-05-27 13:50
|
引用
引用第3楼梦雨天涯于2025-05-27 13:36发表的  :

肯定是高速比较指令好啊,没有周期影响

试试看,这两种差多少
sunpeng
123
级别: 探索解密
精华主题: 0
发帖数量: 86 个
工控威望: 155 点
下载积分: 631 分
在线时间: 49(小时)
注册时间: 2022-07-26
最后登录: 2025-09-02
查看sunpeng的 主题 / 回贴
5楼  发表于: 2025-05-27 14:47
|
图片:
手册有明确的指令引脚示意图的啊,而且outputenable  引脚可以关联硬件输出啊
梦雨天涯
微信hui530527   &
级别: 网络英雄
精华主题: 0
发帖数量: 4916 个
工控威望: 8352 点
下载积分: 18343 分
在线时间: 3446(小时)
注册时间: 2016-10-31
最后登录: 2025-09-02
查看梦雨天涯的 主题 / 回贴
6楼  发表于: 2025-05-29 10:10
|
引用
引用第5楼sunpeng于2025-05-27 14:47发表的  :
手册有明确的指令引脚示意图的啊,而且outputenable  引脚可以关联硬件输出啊

你不懂我的意思啊,我的意思是同一个轴,多个位置需要同时比较,记住不是里面按照顺序的数组呢
微信hui530527      b站账号,非标自动化谭工
请不要随意加我,不会随便通过。
工控技术交流qq群942493953
wchny123
级别: 探索解密
精华主题: 0
发帖数量: 174 个
工控威望: 191 点
下载积分: 1618 分
在线时间: 218(小时)
注册时间: 2024-12-19
最后登录: 2025-09-02
查看wchny123的 主题 / 回贴
7楼  发表于: 2025-05-29 13:25
|
hc_arraycompare用这个指令,你那应该只是单位置比较
梦雨天涯
微信hui530527   &
级别: 网络英雄
精华主题: 0
发帖数量: 4916 个
工控威望: 8352 点
下载积分: 18343 分
在线时间: 3446(小时)
注册时间: 2016-10-31
最后登录: 2025-09-02
查看梦雨天涯的 主题 / 回贴
8楼  发表于: 2025-05-29 13:35
|
引用
引用第7楼wchny123于2025-05-29 13:25发表的  :
hc_arraycompare用这个指令,你那应该只是单位置比较

这个指令达不到我想要的效果
微信hui530527      b站账号,非标自动化谭工
请不要随意加我,不会随便通过。
工控技术交流qq群942493953
eledesigner
懂一点点
级别: 工控侠客
精华主题: 0
发帖数量: 2001 个
工控威望: 2264 点
下载积分: 3032 分
在线时间: 2407(小时)
注册时间: 2009-08-21
最后登录: 2025-09-02
查看eledesigner的 主题 / 回贴
9楼  发表于: 2025-05-29 14:05
|
问的问题不明不白
工控小c
级别: 工控侠客
精华主题: 0
发帖数量: 486 个
工控威望: 2299 点
下载积分: 8063 分
在线时间: 476(小时)
注册时间: 2022-10-14
最后登录: 2025-09-02
查看工控小c的 主题 / 回贴
10楼  发表于: 2025-05-29 16:04
|
用信捷吧 可同时比较100个
梦雨天涯
微信hui530527   &
级别: 网络英雄
精华主题: 0
发帖数量: 4916 个
工控威望: 8352 点
下载积分: 18343 分
在线时间: 3446(小时)
注册时间: 2016-10-31
最后登录: 2025-09-02
查看梦雨天涯的 主题 / 回贴
11楼  发表于: 2025-05-30 11:50
|
引用
引用第9楼eledesigner于2025-05-29 14:05发表的  :
问的问题不明不白

我不是问问题是说,这个指令,同一个编码器轴,只能使用一次,再使用同一个轴的这个指令,就会相当于双线圈
微信hui530527      b站账号,非标自动化谭工
请不要随意加我,不会随便通过。
工控技术交流qq群942493953
    • 1
    • pages: 1/2     go

    网站地图