8种plc结构化文本编程封装crc16校验功能块 -凯发网址

guanyumou
串口通信之家
级别: 论坛先锋
精华主题: 0
发帖数量: 1160 个
工控威望: 1742 点
下载积分: 4491 分
在线时间: 34(小时)
注册时间: 2009-09-04
最后登录: 2025-09-02
/
楼主  发表于: 45天前
|
8种plc结构化文本编程封装crc16校验功能块

一、使用硬件和软件:
使用结构化文本编程实现,plc分别为罗克韦尔micro850、西门子s7-1200、施耐德m241、三菱fx5u、欧姆龙nx1p2、松下fpxh、台达dvp-es3、汇川easy521。编程平台分别为connected components workbench、tia portal v18、somachine v4.3、gx works3、sysmac studio、control fpwin pro 7、ispsoft 3.21、autoshop。

二、功能块参数:
1、功能块输入参数:
xdatabuf:uint类型或者word类型数组,128个元素,参与crc16校验的缓冲区;
xdatacount:uint类型或者word类型,参与crc16校验的字节数;
2、功能块输出参数:
ycrcdata:uint类型或者word类型,最终crc16校验值








        

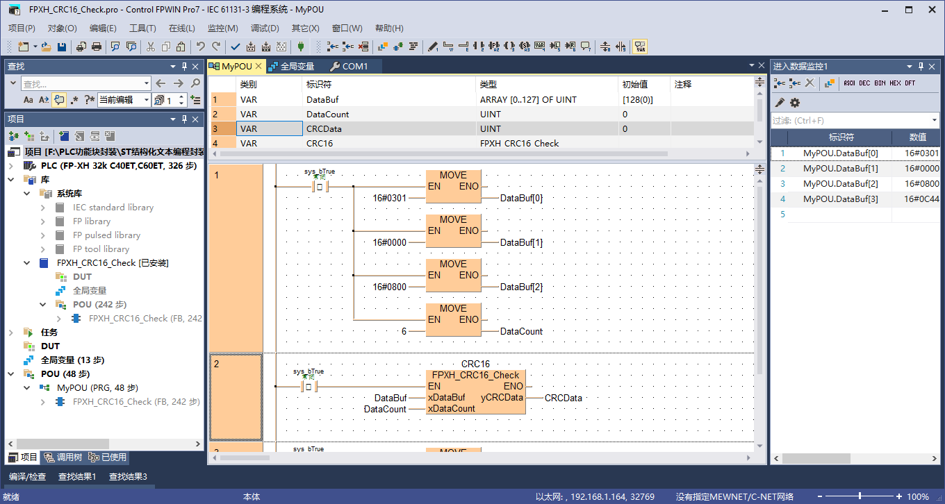
三、功能块调用截图:







  
    

四、功能块结构化文本程序:















 
             
本帖最近评分记录:
  • 下载积分: 5(龙芯) 好贴好贴!
  • 微信:guanyumou
    微信:chinesegongkong
    qq:149034219
    串口通信之家http://modbus.taobao.com
    棋影工控之家http://profibus.taobao.com
    honggun
    级别: 网络英雄
    精华主题: 0
    发帖数量: 1700 个
    工控威望: 7129 点
    下载积分: 41682 分
    在线时间: 954(小时)
    注册时间: 2009-11-16
    最后登录: 2025-09-02
    查看honggun的 主题 / 回贴
    1楼  发表于: 45天前
    |
    辛苦了,比那些发广告链接的实在。
    不小心遇见你
    自动项目、plc、视觉、通讯等工控软件开发qq3515716
    级别: 工控侠客

    精华主题: 3 篇
    发帖数量: 2128 个
    工控威望: 3050 点
    下载积分: 25406 分
    在线时间: 1531(小时)
    注册时间: 2014-01-05
    最后登录: 2025-09-02
    查看不小心遇见你的 主题 / 回贴
    2楼  发表于: 44天前
    |
    plc都有crc指令啊
    自己纯撸啊modbusrtu的crc初始值0xffff
    项目、视觉、通讯qq3515716
    gouliuping
    级别: 略有小成
    精华主题: 0
    发帖数量: 270 个
    工控威望: 429 点
    下载积分: 204747 分
    在线时间: 698(小时)
    注册时间: 2012-11-01
    最后登录: 2025-09-02
    查看gouliuping的 主题 /
    3楼  发表于: 42天前
    |
    厉害,楼主
    hgz284631157
    工控小君
    级别: 家园常客
    精华主题: 0
    发帖数量: 438 个
    工控威望: 544 点
    下载积分: 1639 分
    在线时间: 207(小时)
    注册时间: 2009-04-07
    最后登录: 2025-09-02
    查看hgz284631157的 主题 / 回贴
    4楼  发表于: 41天前
    |
    厉害,楼主
    往事如风
    科技改变制造
    级别: 网络英雄

    精华主题: 0
    发帖数量: 11912 个
    工控威望: 19504 点
    下载积分: 14751 分
    在线时间: 2806(小时)
    注册时间: 2013-01-31
    最后登录: 2025-08-29
    查看往事如风的 主题 / 回贴
    5楼  发表于: 34天前
    |
    厉害,楼主
    三人行者必有我师 ,择其善者而从之

      网站地图